微购儿
360x360 - 10KB - JPEG

微购儿智慧法院解决方案 一站式线上诉讼为您
640x500 - 34KB - JPEG

微购儿小程序广州线下零售电商战略峰会
640x360 - 47KB - JPEG

微购儿详情解析微信小程序引流妙招
640x469 - 32KB - JPEG
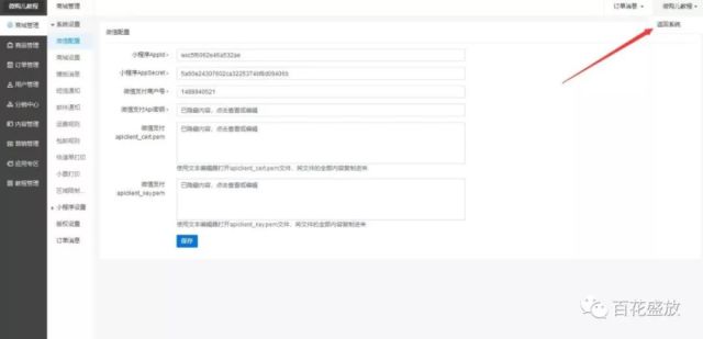
微购儿绑定小程序教程
640x321 - 11KB - JPEG

微购儿小程序广州线下零售电商战略峰会
640x360 - 38KB - JPEG

私有化部署小程序永久使用,微购儿小程序让数
640x480 - 65KB - JPEG
2018跨境电商全球趋势发布会--微购儿小程序新
640x475 - 40KB - JPEG

小程序私有化永久使用,微购儿小程序让你后顾
573x270 - 17KB - JPEG

【微购儿小程序加盟】代理加盟电话、条件、费
241x236 - 3KB - JPEG
微购儿:小程序的裂变,内容的突围
500x284 - 10KB - JPEG
私有化部署小程序永久使用,微购儿小程序让数
640x399 - 12KB - JPEG
私有化部署小程序永久使用,微购儿小程序让数
640x359 - 11KB - JPEG

微购儿智慧法院解决方案 一站式线上诉讼为您
640x339 - 25KB - JPEG
微购儿绑定小程序教程
640x309 - 11KB - JPEG
微购儿小程序是国内领先的微信小程序开发工具,制作过程无需代码,拖拽可视化组件即可完成,拥有海量小程序
为使用微购儿服务(可简称“本服务”),您应当阅读并遵守《微购儿服务协议》(以下简称:本协议)。
微信小程序,腾讯小程序,微购儿小程序是微信第二大全国开发服务商,提供全行业小程序解决方案,小程序引流方法
回顾这几年,微信从简单的文字聊天,到语音,扫一扫,摇一摇,附近的人,公众号,微信红包都是一个个微信
3.4.3 如微购儿服务到期或终止,对于您因使用微购儿服务而存储在微购儿公司服务器中的数据等任何信息,微购
如果你需要小程序或者想成为微购儿的代理,请赶紧联系微购儿客服小哥哥(微信:qcloud0755,电话
电商小程序首选!北京时间1月11日上午消息,与腾讯云一起参加2018雨果网跨境电商全球客户答谢会,该发布会
存续 登记机关:乐清市工商行政管理局 注册地址:乐清市柳市镇新民村一般经营项目:服装、家用电器、鞋帽、
小程序适用各行各业,短短不到两年的时间,各种行业解决方案已经十分的完善。在微购儿小程序的日常工作中,
说小程序之前,不得不说微信,现在微信的月活规模已经接近9亿,其中一线城市用户饱和度已经90%以上,微信线