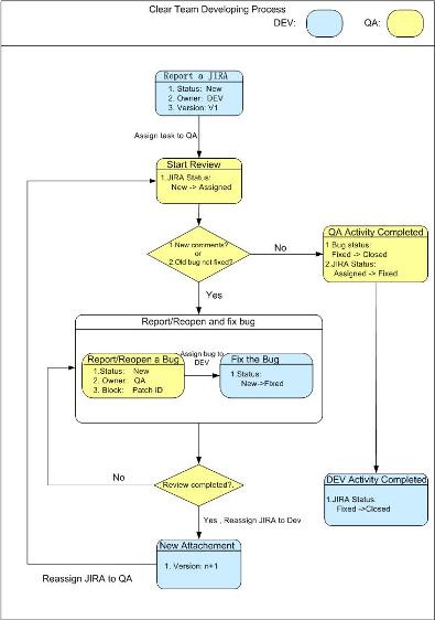
3.在jira中的默认工作流程图中5个方框表示工作流的步骤/状态open、in progress、reso 定制HR最喜欢的简历 我要定制简历 你可能喜欢 您的评论*感谢支持,给文档评个星吧! 评

JIRA中的并联审批流程定制
761x602 - 132KB - PNG

JIRA中的并联审批流程定制
516x495 - 125KB - PNG

急迅开辟与jira之流程,上海软件开发|上海软件开
636x410 - 48KB - JPEG

JIRA工作流定制.pdf
800x1132 - 127KB - PNG
JIRA中的并联审批流程定制
529x181 - 18KB - JPEG

Confluence 5.4实现与JIRA前所未有的集成,上海
600x344 - 24KB - JPEG
jira 项目指定工作流
280x220 - 26KB - PNG
JIRA中的并联审批流程定制
300x102 - 5KB - JPEG
水土保持方案审批流程
280x220 - 8KB - PNG

定制 bugzilla 进行项目管理 - 软件测试网 _领测
395x562 - 28KB - JPEG

定制 bugzilla 进行项目管理_「电脑玩物」中文
570x368 - 19KB - JPEG

jira邮件通知设置_jira 邮件通知设置_|图片
834x664 - 62KB - JPEG

购买\/培训\/技术服务
270x253 - 21KB - PNG
天下武功,唯创不破:Atlassian产品中文版蓄力以
600x320 - 16KB - JPEG

定制 bugzilla 进行项目管理_冰山软件站
570x368 - 18KB - JPEG