提供全面的“存储镜像”相关文献(论文)下载,论文摘要免费查询,存储镜像论文全文下载提供PDF格式文件。存储镜像中文、英文词汇释义(解释),“存储镜像”各类研究资料、

七牛镜像存储 WordPress 插件的使用
700x250 - 55KB - PNG
存储逻辑单元_厚云2013
690x314 - 24KB - JPEG

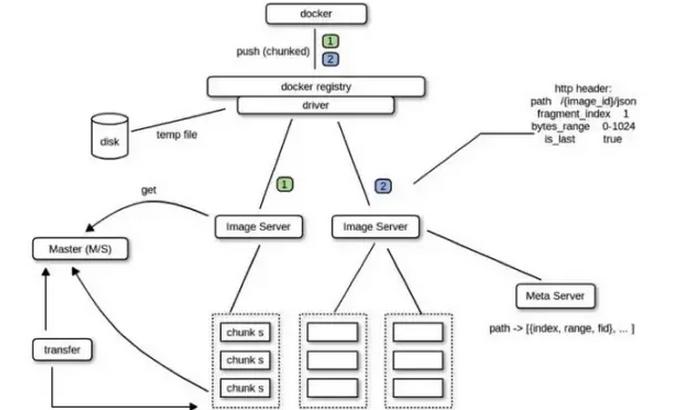
京东的Docker镜像存储系统-Speedy详解_物流
676x410 - 26KB - JPEG

华为N8000 文件系统镜像介绍及其价值_存储在
578x284 - 36KB - JPEG

Docker镜像与容器存储结构分析
500x375 - 29KB - JPEG

UIT统一存储产品-SV6800介绍 - WatchStor.CO
484x577 - 171KB - JPEG

七牛镜像存储 WordPress 插件的使用
700x360 - 48KB - PNG

华为N8000 文件系统镜像介绍及其价值_存储在
578x321 - 23KB - JPEG

排名 1 号餐具架厨房存储镜像原始镜像绘画 18
750x462 - 88KB - JPEG

Speedy:来自京东的Docker镜像存储系统_系统
810x431 - 84KB - JPEG

七牛镜像存储 WordPress 插件:一键实现 Word
480x580 - 127KB - PNG
七牛 CDN 镜像存储图片及样式丢失的解决_水
361x528 - 19KB - PNG

七牛镜像存储 WordPress 插件的使用_「电脑玩
570x700 - 97KB - PNG

图文讲解网站使用七牛镜像存储的教程_「电脑
1165x598 - 53KB - JPEG

Infortrend助力扬州瘦西湖隧道打造监控存储系统
529x417 - 42KB - JPEG