word和PPT画组织结构图,样式太单一了,感觉越来越跟不上潮流了,有什么好用的画组织 想了解某部门女员工有多少?想查询某员工入职时间有多久?想看公司的全体工资总额是

visio应用系列:让数据库结构图形化
500x357 - 44KB - JPEG

Visio应用系列:让数据库结构图形化_办公专区
400x300 - 21KB - JPEG

下图表示一个公司各部门的层次结构,重绘如下
337x203 - 9KB - JPEG

2009产品创新数字化峰会征文:数字化智能工厂
541x353 - 27KB - JPEG

CCER上市公司治理结构数据库数据字典
1080x810 - 38KB - JPEG
银行数据库营销逻辑结构图_首页_精选图表_精
525x313 - 20KB - JPEG
Oracle9i数据库服务器的体系结构 _ Oracle认证
548x312 - 29KB - JPEG

Oracle存储的逻辑结构和物理结构_数据库技术
819x518 - 36KB - PNG

新版服务器与旧版服务器功能对比
632x431 - 73KB - JPEG

首都机场与北京新机场双枢纽运营模式探析
600x331 - 188KB - PNG

Oracle数据库体系结构总结 - Oracle数据库栏目
758x539 - 28KB - PNG

SQL 5.6 InnoDB存储引擎体系结构图 _数据库技
750x569 - 439KB - PNG

在数据库公司中建立表部门,表结构如下: (2
261x221 - 62KB - PNG

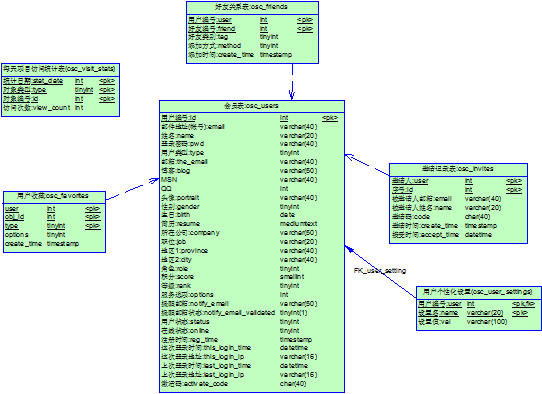
开源中国社区(OSChina)数据库结构模型公开
542x394 - 32KB - PNG

流程引擎的数据库结构图
673x553 - 59KB - PNG