端口隔离_h3c路由器

端口隔离相关图片

10-端口隔离典型配置举例
380x286 - 13KB - PNG

浅析华为交换机的端口属性
388x338 - 11KB - JPEG

华为交换机端口隔离配置
309x226 - 15KB - PNG

FAQ-端口隔离的应用场景是什么
381x376 - 40KB - PNG

端口隔离与互通
500x348 - 13KB - JPEG

端口隔离与互通
368x267 - 54KB - PNG

弱电工程VLAN与端口隔离技术的区别与联系
522x387 - 16KB - JPEG

端口隔离与互通
500x493 - 26KB - JPEG

隔离网机产品信息 「自助贸易」
239x239 - 40KB - JPEG

三层交换机上做端口隔离-实例
959x1357 - 227KB - PNG

华为-端口隔离
362x363 - 31KB - JPEG

端口隔离与互通
500x522 - 17KB - JPEG

端口隔离与互通
394x347 - 12KB - JPEG

端口隔离与互通
500x350 - 17KB - JPEG

二层隔离技术之端口隔离
640x454 - 20KB - JPEG

端口隔离相关问答

简介:端口隔离是为了实现报文之间的二层隔离,可以将不同的端口加入不同的VLAN,但会浪费有限的VLAN资源。采

vlan 内端口隔离
答:楼主可以通过私有vlan 来达到目的,把接口配置成孤立端口(isloated)或杂合端口(promiscuous)抑或团体端口(community)来达到目的,即把相同vlan中相同子网内的不同端口隔离开
华为交换机端口隔离
答:port-isolate mode all命令为启用所有端口隔离模式,但是不一定意味着所有端口都能够加入到隔离组里,加入到隔离组需要在接口下输入类似interface GigabitEthernet0/0/13port-i
交换机做端口隔离有什么好处 急
答:好处多多:1、局域网中,即使互相不通信,也会有很多广播信息在网络中传输,浪费带宽,尤其是网络规模比较大的时候,广播的数据就会很多,从而影响正常的通信,做端口隔离后可以
瑞斯康达1024E交换机如何配置端口隔离?
答:端口隔离 switchport protect (注:进入端口后进行隔离,也可批量隔离.同VLAN或没有VLAN的交换机端口进行隔离.但上行口不能包括在内.)
端口隔离的配置方法
答:进入以太网端口视图 port isolate 将以太网端口加入到隔离组中 端口隔离技术在H3C交换机上实现很强,使用也方便,上述的三条命令就可以实现相应端口之间隔离。 端口隔离技
华为交换机的端口隔离是什么
答:起安全保护作用,起到隔离各端口之间的广播组播单播功能,从而有效的起到局域网内的安全,ARP攻击及网关欺骗等。
思科交换机做端口隔离命令
答:# 将以太网端口Ethernet1/0/2、Ethernet1/0/3、Ethernet1/0/4加入隔离组。 system-view System View: return to User View with Ctrl+Z. [Sysname] interface ethernet1/0/2 [Sysnam
端口隔离和VLAN为什么不能消除回路引起的广播风暴?
答:出接口时才检查),这样就形成了有交换机泛洪引起的环路。 可以启用并配置vlan间的STP分别阻塞跳线端口来避免环路。 你可以理解为一台双网卡服务器分别连接vlan1和vla
求华为S2000交换机的端口隔离详细配置,请高手指点,十万火急
答:步骤: system-view ; 进入系统视图 interface interface-type interface-number ; 进入以太网端口视图 port isolate ; 将以太网端口加入到隔离组中
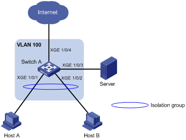
求H3C交换机实现VLAN内端口隔离的典型配置
答:  配置VLAN10内的端口隔离 [SwitchA-vlan10]port-isolate enable4.        将连接服务器的端口配置为隔离端口的上行端口 [S

大家都在看

相关专题